# Aufgaben mit Workflows erledigen
Mithilfe von Workflows stellen Sie Aufgaben an andere Personen oder Gruppen.
Durch ein integriertes Eskalationsmanagement können Sie nach dem Starten eines Workflows nachverfolgen, ob die vorgesehenen Termine eingehalten wurden.
Aufgaben erscheinen im Funktionsbereich Aufgaben. Mit der Funktion Aktualisieren aktualisieren Sie die Aufgabenliste. Neue Aufgaben werden mit einem grünen Punkt markiert.
Information
Auch Überwachungen erscheinen im Funktionsbereich Aufgaben. Weitere Informationen finden Sie im Kapitel Einträge verwalten > Veränderungen überwachen.
# Workflow starten
Sie haben folgende Möglichkeiten, Workflows zu starten:
- Funktion Ad-hoc-Workflow starten
- Funktion Workflow starten
Ad-hoc-Workflows sind sehr einfache, von ELO vordefinierte Workflows. Die Workflows, die Sie über die Funktion Workflow starten finden, wurden von Ihrem Unternehmen definiert.
Information
Um beim Starten des Workflows Änderungen an der Vorlage vornehmen zu können, aktivieren Sie die Option Workflow im Bearbeiten-Modus starten (Menüband > Benutzermenü [Ihr Name] > Konfiguration > Erweitertes Verhalten > Workflow).
Wie Sie einen Ad-hoc-Workflow starten, finden Sie im Abschnitt Ad-hoc-Workflow.
Vorgehen
Markieren Sie einen Eintrag (Ordner oder Dokument), für den Sie einen Workflow starten möchten.
Wählen Sie im Menüband im Tab Neu die Funktion Workflow starten.

Wählen Sie eine Workflow-Vorlage aus.
Vorlage anzeigen: Hier erscheinen die einzelnen Schritte des Workflows. Da bereits alle Einstellungen im Workflow enthalten sind, müssen Sie keine weiteren Einstellungen vornehmen.
Information
Um beim Starten des Workflows Änderungen an der Vorlage vornehmen zu können, aktivieren Sie die Option Workflow im Bearbeiten-Modus starten (Menüband > Benutzermenü [Ihr Name] > Konfiguration > Erweitertes Verhalten > Workflow).
Zusätzlich zu den Schritten des Workflows sehen Sie die zuständigen Personen und gegebenenfalls die Zeit, die für den Arbeitsschritt bis zur Eskalation angesetzt ist (Tage:Minuten:Sekunden).
Ausblick
Wenn Sie einen Workflow gestartet haben, erscheint dieser auf Ihrer Startseite Mein ELO unter Meine zuletzt gestarteten Workflows.
Workflows zu einem Eintrag können Sie sich über die Funktion Workflows zum Eintrag anzeigen lassen (aufrufbar über: Menüband > Verwalten).
Informationen zum Erstellen einer Workflow-Vorlage finden Sie in der Dokumentation ELO Workflow (opens new window).
# Ad-hoc-Workflow starten
Mit der Funktion Ad-hoc-Workflow (aufrufbar über: Menüband > Neu > Aufgabe erstellen) starten Sie einen neuen Ad-hoc-Workflow.
Ad-hoc-Workflows sind sehr einfache, von ELO vordefinierte Workflows. Mit einem Ad-hoc-Workflow können Sie andere Personen um eine Freigabe oder Kenntnisnahme bitten.
Vorgehen
Markieren Sie den Eintrag, auf dem Sie einen Ad-hoc-Workflow starten möchten.
Wählen Sie im Menüband Tab Neu > Aufgabe erstellen > Ad-hoc-Workflow.
Nehmen Sie die Einstellungen für den Ad-hoc-Workflow vor.
Wählen Sie Abschlussoptionen und nehmen Sie dort die weiteren Einstellungen für den Ad-hoc-Workflow vor, z. B.:
Erfolgsmeldung: Den Text aus diesem Feld erhält der Empfänger, wenn der Ad-hoc-Workflow erfolgreich abgeschlossen wurde. Er erscheint im Funktionsbereich Aufgaben des Empfängers.
Abbruchmeldung (nur Freigabe-Workflows): Den Text aus diesem Feld erhält der Empfänger, wenn der Ad-hoc-Workflow abgebrochen wurde. Er erscheint im Funktionsbereich Aufgaben des Empfängers.
Workflow allen Benutzern entziehen, sobald ein Benutzer keine Freigabe erteilt hat (nur bei der Art 'Freigabe parallel'): Ist diese Option aktiviert, müssen alle Empfänger die Freigabe erteilen. Ansonsten wird der Ad-hoc-Workflow komplett abgebrochen und die Aufgabe verschwindet aus den Aufgabenbereichen der anderen ausgewählten Benutzer. In Ihrem Aufgabenbereich und auf Ihrer Startseite Mein ELO unter Meine zuletzt gestarteten Workflows erscheint die Meldung Keine Freigabe.
Ende-Skript: Wählen Sie bei Bedarf ein Skript aus, das nach Abschluss des Ad-hoc-Workflows ausgeführt wird.
Wählen Sie OK.
Ergebnis
Der Workflow wird gestartet und erscheint im Funktionsbereich Aufgaben der ausgewählten Benutzer.
# Einstellungen für den Ad-hoc-Workflow
Folgende Optionen stehen Ihnen zur Verfügung:

1 Name: Anzeigename des Workflows
2 Art des Ad-hoc-Workflows: Serielle Workflows werden nacheinander an die zuständigen Personen geleitet. Parallele Workflows erhalten alle beteiligten Personen gleichzeitig.
3 Prio: Anhand der Priorität kann die Aufgabenliste hinsichtlich der Dringlichkeit sortiert bzw. gefiltert werden.

4 Gespeicherten Ad-hoc-Workflow aus Vorlage laden (Ordnersymbol): Öffnet als Vorlage gespeicherte Ad-hoc-Workflows.
5 Als Vorlage speichern (Diskettensymbol): Speichert den aktuellen Ad-hoc-Workflow als Vorlage. Sie können einen Namen für die Vorlage vergeben.
Information
Mit Standardeinstellungen stehen gespeicherte Vorlagen nur dem Ersteller zur Auswahl. Allerdings können die Vorlagen, mit entsprechenden Berechtigungen, als Referenzen bzw. Kopien an andere Personen weitergegeben werden. Die Referenzen/Kopien müssen im Ordner AdHoc Templates der jeweiligen Person abgelegt werden.
6 Eine vorhandene Vorlage löschen (X-Symbol)
Beachten Sie
Beim Löschen werden sowohl die Originalvorlage als auch eventuell vorhandene Referenzen gelöscht.

7 Benutzer/Gruppe hinzufügen
8 Benutzer und Gruppen, die zum Workflow hinzugefügt wurden
9 Mitglieder der Gruppe: Diese Liste erscheint, wenn Sie eine Gruppe auswählen.
10 Reihenfolge ändern: Um bei seriellen Ad-hoc-Workflows die Reihenfolge der Empfänger zu ändern, wählen Sie einen Empfänger aus und ändern Sie seine Position über die Pfeile (oder per Drag-and-Drop).
11 Expandieren: Zeigt die einzelnen Mitglieder einer ausgewählten Gruppe. Wählen Sie dafür die entsprechende Gruppe im Anzeigefeld und im Anschluss Expandieren aus. Sie können einzelne Mitglieder über das X-Symbol löschen.
Information
Ist eine Gruppe ausgewählt, kann ein Mitglied der Gruppe den Workflow annehmen und bearbeiten. Wird die Gruppe expandiert, erhält jedes Mitglied der Gruppe den Workflow zur Bearbeitung.

12 Arbeitsanweisung eintragen: Hier tragen Sie die individuelle Arbeitsanweisung für den jeweils in der Liste markierten Benutzer ein. Eine Mehrfachauswahl ist möglich. Der Benutzer sieht die Arbeitsanweisung im Funktionsbereich Aufgaben in der Spalte Arbeitsschritt, sobald er den Workflow erhalten hat.
Information
Die Länge der Arbeitsanweisung ist auf 128 Zeichen begrenzt.
13 Eskalationsmanagement: Hier stellen Sie ein, wie lange der Workflow bei der jeweiligen Person oder Gruppe bleiben darf. Sie können eine Person oder Gruppe angeben, die bei einer Fristüberschreitung informiert wird.
Information
Wenn der Workflow eskaliert, erscheint er bei den zuständigen Personen im Aufgabenbereich und in Mein ELO unter Eskalierte Workflows. Wählt eine Person einen eskalierten Workflow in Mein ELO aus, wird sie in ihren Aufgabenbereich zum eskalierten Workflow weitergeleitet.
# Workflow bearbeiten
Wenn Sie einen Workflow zur Bearbeitung erhalten, erscheint dieser in Ihrem Funktionsbereich Aufgaben. Was Sie mit dem Workflow machen sollen, entnehmen Sie der Aufgabe unter Arbeitsschritt.
Um Ihre Aufgabe abzuschließen, haben Sie folgende Möglichkeiten:
Der Workflow enthält ein Formular. Das Formular erscheint im Anzeigebereich im Tab Formular oder Metadaten. In diesem Fall leiten Sie den Workflow über die Buttons innerhalb des Formulars weiter.
Sie können über die Funktion 'Workflow weiterleiten' den Workflow in einem Dialog bearbeiten. Aktivieren Sie hierfür in der Konfiguration unter Erweitertes Verhalten > Workflow die Option Aufgaben mit "Workflow weiterleiten"-Dialog bearbeiten.
Information
Sie können einen Workflow auch mit einem Doppelklick auf den Eintrag in der Aufgabenliste weiterleiten.
Sie haben den Workflow als Mitglied einer Gruppe erhalten. In diesem Fall müssen Sie ihn zuerst über den Button Workflow annehmen im Tab Aufgabe annehmen. Dies verhindert, dass der Workflow von mehreren Personen gleichzeitig bearbeitet wird. Sobald Sie einen Workflow angenommen haben, verschwindet er aus dem Aufgabenbereich der anderen Gruppenmitglieder.
Information
Falls Sie eine Gruppenaufgabe nicht annehmen können, benötigen Sie die entsprechende Rolle. Diese aktivieren Sie über Benutzermenü [Ihr Name] > Rollen aktivieren.
Information
Wenn ein Gruppenmitglied eine Gruppenaufgabe auswählt oder annimmt, wird die Aufgabe bei allen Gruppenmitgliedern als gelesen markiert. Wird eine Gruppenaufgabe zurückgegeben, bleibt sie für alle Gruppenmitglieder als gelesen markiert.
# Vorgehen mit Formular
Wenn Sie einen Workflow erhalten, den Sie mithilfe eines Formulars weiterleiten sollen, können Sie diesen im Anzeigebereich im Tab Formular oder Metadaten bearbeiten.
Markieren Sie den Workflow, den Sie weiterleiten möchten.
Bearbeiten Sie die Felder des Formulars wie in der Aufgabe angegeben.

Um den Workflow weiterzuleiten, wählen Sie den entsprechenden Button innerhalb des Formulars.
Je nachdem, welche Einstellungen für den aktuellen Knoten gelten, können Sie über Weiter ... einen oder mehrere Nachfolgeknoten wählen.
# Vorgehen mit Dialog
Markieren Sie den Workflow, den Sie weiterleiten möchten.
Wählen Sie im Menüband im Tab Aufgabe die Funktion Workflow weiterleiten.

Sie können folgende Einstellungen vornehmen:
Arbeitsschritt: Geben Sie einen Namen für den Workflow-Knoten ein.
Bemerkungen: Erfassen Sie einen Hinweis oder eine Arbeitsanweisung für den nächsten Benutzer.
Beachten Sie
Die Bemerkung ist lediglich über die Funktion Verwalten > Übersichten > Übersicht Workflows in der Darstellung Listenübersicht einsehbar.
Sobald Sie auf die Bezeichnung des Nachfolgeknotens klicken, erfolgt die Weiterleitung und der Dialog wird geschlossen.
Je nachdem, welche Einstellungen für den aktuellen Knoten gelten, können Sie im Bereich Weiterleiten einen oder mehrere Nachfolgeknoten wählen.
# Workflow anzeigen
In diesem Dialog können Sie einen vorhandenen Workflow anzeigen und bearbeiten.
Wenn Sie im Workflow-Diagramm auf einen Workflow-Knoten klicken, erhalten Sie nähere Informationen über die Knoteneinstellungen.
Weitere Informationen finden Sie im Kapitel Workflowdesigner.
# Workflow zurückgeben
Aufrufbar über: Funktionsbereich Aufgaben > Menüband > Aufgabe > Bearbeiten
Mit dieser Funktion geben Sie einen Workflow-Knoten an die Gruppe zurück, der dieser Knoten ursprünglich zugewiesen wurde. Im Workflow-Knoten wird wieder die Gruppe angezeigt.
# Workflow delegieren
Aufrufbar über: Funktionsbereich Aufgaben > Menüband > Aufgabe > Bearbeiten
Mit dieser Funktion delegieren Sie einen Workflow-Knoten an einen anderen Benutzer. Der Benutzer wird in einem zusätzlichen Knoten im Workflow angezeigt. Über den Dialog Workflow delegieren können Sie festlegen, ob Sie nach Abschluss der Workflow-Aufgabe benachrichtigt werden wollen.
Information
Während bei der Funktion Workflow abgeben der Benutzer im Workflow-Knoten ausgetauscht wird, wird bei der Funktion Workflow delegieren ein zusätzlicher Knoten für den Benutzer eingefügt. Die ursprüngliche Zuweisung bleibt erhalten.

# Empfänger
Über das Feld Benutzer/Gruppe hinzufügen suchen Sie den gewünschten Benutzer bzw. die gewünschte Gruppe. Während Sie tippen, erscheinen Vorschläge.
Um einen Benutzer oder eine Gruppe auszuwählen, klicken Sie auf den entsprechenden Vorschlag.
Alternativ: Über das Dreieckssymbol am Ende des Felds Benutzer/Gruppe auswählen öffnen Sie ein Drop-down-Menü. Darin erscheinen die zuletzt ausgewählten Benutzer und Gruppen und Sie können diese erneut auswählen.
# Mitglieder der Gruppe
Wenn Sie eine Gruppe auswählen, erscheint eine Liste der Mitglieder.
Um ein Mitglied einer Gruppe auszuwählen, klicken Sie doppelt auf den entsprechenden Benutzer in der Spalte Mitglieder der Gruppe.
# Auswahl aufheben
Um die Auswahl aufzuheben, klicken Sie auf das X-Symbol hinter dem ausgewählten Benutzer bzw. der ausgewählten Gruppe.
Aufgabe nach Bearbeitung des Knotens an mich zurückgeben: Aktivieren Sie diese Option, um nach der Bearbeitung des Knotens eine Nachricht zu erhalten.
# Bezeichnung
Ändern Sie den Namen der Aufgabe bei Bedarf.
# Info
Erfassen Sie einen Hinweis oder eine Arbeitsanweisung für den Benutzer, an den Sie den Workflow-Knoten delegieren.
# Workflow abgeben
Aufrufbar über: Funktionsbereich Aufgaben > Menüband > Aufgabe > Bearbeiten
Mit dieser Funktion übertragen Sie die Bearbeitung eines aktiven Workflow-Knotens an einen anderen Benutzer. Der Benutzer wird im Knoten angezeigt und der Workflow erscheint im Funktionsbereich Aufgaben des Benutzers. Der neue Benutzer wird an der Stelle des ursprünglichen Benutzers eingesetzt.
Im Unterschied zur Funktion Workflow delegieren geben Sie Ihren Bearbeitungsschritt komplett ab und erhalten keine Benachrichtigung über den weiteren Verlauf des Workflows.
# Als ungelesen markieren
Aufrufbar über: Funktionsbereich Aufgaben > Menüband > Aufgabe > Bearbeiten
Mit dieser Funktion markieren Sie eine Aufgabe in Ihrem Aufgabenbereich als ungelesen. Die Aufgabe wird mit einem grünen Punkt markiert.
# Gruppenaufgaben
Aufrufbar über: Funktionsbereich Aufgaben > Menüband > Aufgabe > Anzeige
Mit dieser Funktion erweitern Sie die Anzeige der Aufgaben im Funktionsbereich Aufgaben um die Gruppenaufgaben. Gruppenaufgaben sind Aufgaben, die mehreren Personen zugewiesen wurden, wie z. B. einer Abteilung. Damit Gruppenaufgaben in Ihrer Aufgabenliste erscheinen, müssen Sie Mitglied der entsprechenden Gruppe sein.
Ob die Funktion Gruppenaufgaben aktiviert ist, erkennen Sie an der Markierung des Buttons.
Information
Falls Sie eine Gruppenaufgabe nicht annehmen können, benötigen Sie die entsprechende Rolle. Diese aktivieren Sie über Benutzermenü [Ihr Name] > Rollen aktivieren.
# Workflow zurückstellen
Aufrufbar über: Funktionsbereich Aufgaben > Menüband > Aufgabe > Bearbeiten
Mit der Funktion Workflow zurückstellen verschieben Sie die Bearbeitung eines Workflows zeitlich nach hinten. Sie legen das Datum fest, bis zu dem ein Workflow aus dem Funktionsbereich Aufgaben ausgeblendet wird. Ist das Datum erreicht, wird der Workflow wieder angezeigt. Über die Spalte Rückstelldatum in der Aufgabenliste im Funktionsbereich Aufgaben können Sie zurückgestellte Workflows sortieren.
Um eine Übersicht über Ihre zurückgestellten Workflows anzuzeigen, können Sie eine Aufgabenansicht erstellen. Weitere Informationen finden Sie im Kapitel Kachel anlegen.
Um eine Zurückstellung zu löschen, nutzen Sie die Funktion Zurückstellung löschen. Über die Spalte Rückstelldatum in der Aufgabenliste im Funktionsbereich Aufgaben können Sie zurückgestellte Workflows sortieren.
# Zurückstellung löschen
Aufrufbar über: Funktionsbereich Aufgaben > Menüband > Aufgabe > Bearbeiten
Mit dieser Funktion heben Sie die Zurückstellung eines Workflows auf. Ist ein Workflow zurückgestellt, ist der Workflow zwar vorhanden, wird aber im Funktionsbereich Aufgaben ausgeblendet.
Um die ausgeblendeten Workflows anzuzeigen, legen Sie eine neue Aufgabenansicht an. Diese konfigurieren Sie beispielsweise so, dass nur zurückgestellte Workflows angezeigt werden. Wechseln Sie in den Funktionsbereich Aufgaben > Tab Ansicht. Wählen Sie Neue Ansicht. Erstellen Sie in dem Dialog eine neue Ansicht, benennen Sie die Ansicht Zurückgestellte Workflows und aktivieren Sie die Option Zurückgestellte Workflows anzeigen.
Um eine Zurückstellung zu löschen, markieren Sie den entsprechenden Workflow und wählen Sie Zurückstellung löschen.
Information
Wird die Tabellenspalte Rückstelldatum nicht angezeigt, gibt es zwei Möglichkeiten, um die Spalte einzublenden: Klicken Sie mit der rechten Maustaste in die Zeile mit den Tabellenüberschriften und setzen Sie im Drop-down-Menü ein Häkchen vor dem Spaltennamen Rückstelldatum.
Alternativ: Klicken Sie in der grauen Funktionsleiste auf Darstellungsoptionen > Tabelle > Tabellenspalten wiederherstellen. Die Tabelle wird auf die Voreinstellungen zurückgesetzt. Die Spalte Rückstelldatum wird wieder angezeigt.
# Fristverlängerung Workflow
Aufrufbar über: Funktionsbereich Aufgaben > Menüband > Aufgabe > Bearbeiten
Mit dieser Funktion verlängern Sie die Bearbeitungsfrist für einen Workflow. Die Funktion steht nur bei Workflows zur Verfügung, für die eine Fristüberschreitung vorliegt.
Tragen Sie ein, um wie viele Tage, Stunden und Minuten die Frist verlängert werden soll.
Die neue Frist wird in der Spalte Neue Frist angezeigt.
In der Spalte Zuständig wird der verantwortliche Benutzer angezeigt.
Beachten Sie
Diese Funktion bezieht sich nicht auf einzelne Knoten, sondern auf die maximale Verweildauer, die beim Startknoten angegeben ist.
# Eskalationen
Aufrufbar über: Funktionsbereich Aufgaben > Menüband > Aufgabe > Anzeige
Über diese Funktion können Sie sich die Aufgaben anzeigen lassen, für die eine Fristüberschreitung vorliegt und für die Sie als zuständige Person im Dialog Eskalationsmanagement eingetragen sind. Über die Funktion Workflow anzeigen können Sie überprüfen, bei welchem Schritt die Eskalation entstanden ist.
Ob die Funktion Eskalationen aktiviert ist, erkennen Sie an der Markierung des Buttons.
Liegt eine Eskalation vor, erscheint ein weißes Ausrufezeichen auf rotem Grund in der Spalte Prio in der Aufgabenliste.
# Workflows zum Eintrag
Mit dieser Funktion öffnen Sie eine Übersicht der zu einem Eintrag vorhandenen Workflows. Die Anzeige der Workflows kann über verschiedene Einstellungen gefiltert werden.

Information
Mit gedrückter linker Maustaste lassen sich die unterschiedlichen Anzeigebereiche größer oder kleiner schieben. Bewegen Sie dazu den Mauszeiger an den rechten Rand des jeweiligen Anzeigebereichs.
Im linken Bereich sind die Workflows als Tabelle aufgelistet. Im rechten Bereich erscheint der ausgewählte Workflow als Diagramm. Anhand der Farben im Diagramm erkennen Sie den Status des jeweiligen Knotens.
- Grün: Erfolgreich durchlaufener Knoten
- Blau: Aktueller Knoten
- Rot: Eskalierter Knoten
- Grau: Zukünftiger Knoten
# Zustand
Wählen Sie aus, welche Workflows angezeigt werden.
Information
Sie sehen nur Workflows, für die Sie entsprechende Berechtigungen besitzen.
Folgende Optionen stehen zur Auswahl:
- aktiv: Ist diese Option aktiviert, werden ausschließlich aktive Workflows angezeigt.
- erledigt: Ist diese Option aktiviert, werden ausschließlich beendete Workflows angezeigt.
- alle Workflows: Ist diese Option aktiviert, werden alle Workflows angezeigt.
- nur Fristüberschreitungen: Ist diese Option aktiviert, werden ausschließlich eskalierte Workflows angezeigt. Diese Option gilt immer in Kombination mit einer der Optionen aktiv, erledigt oder alle Workflows.
- Felder laden: Ist diese Option aktiviert, werden in der Auswahlliste unter den Spalten mit dem Titel Index die vorhandenen Metadaten angezeigt. Diese Option gilt immer in Kombination mit einer der Optionen aktiv, erledigt oder alle Workflows. Die Option lässt sich auch mit der Option nur Fristüberschreitungen kombinieren.
Beachten Sie
Die Option Felder laden kann zu langen Ladezeiten führen.
# Benutzer
Um die Anzeige zu filtern, suchen Sie über das Suchfeld Alle Benutzer und Gruppen nach einem Benutzer bzw. einer Gruppe. Sobald sie tippen, erscheinen Vorschläge. Wählen Sie den gewünschten Benutzer bzw. die gewünschte Gruppe aus.
Um die Auswahl aufzuheben, klicken Sie auf das X-Symbol hinter dem ausgewählten Benutzer bzw. der ausgewählten Gruppe.
Haben Sie einen Benutzer/eine Gruppe ausgewählt, können Sie die Liste zusätzlich über folgende Optionen filtern:
- Eigentümer: Ist diese Option aktiviert, werden ausschließlich Workflows angezeigt, bei denen der gewählte Benutzer/die gewählte Gruppe der Eigentümer ist. Der Eigentümer ist derjenige, der einen Workflow gestartet hat.
- Beliebiger Knoten: Ist diese Option aktiviert, werden ausschließlich Workflows angezeigt, bei denen der gewählte Benutzer/die gewählte Gruppe für mindestens einen Knoten als Bearbeiter eingetragen ist.
- Aktiver Knoten: Ist diese Option aktiviert, werden ausschließlich Workflows angezeigt, bei denen der gewählte Benutzer/die gewählte Gruppe als Bearbeiter des aktiven Knotens eingetragen ist.
# Startdatum
von/bis: Legen Sie einen Zeitraum fest, damit ein Workflow in der Übersicht angezeigt wird. Das Startdatum des Workflows muss innerhalb dieses Zeitraums liegen.
# Darstellung
Folgende Optionen stehen zur Auswahl:
- Diagrammanzeige: Ist diese Option aktiviert, werden die Auswahlliste und das Workflow-Diagramm des ausgewählten Workflows angezeigt.
- Listenübersicht: Ist diese Option aktiviert, werden die Auswahlliste und eine detaillierte Listenübersicht des ausgewählten Workflows angezeigt.
- Formularanzeige: Ist diese Option aktiviert, werden die Auswahlliste und das Workflow-Formular des ausgewählten Workflows angezeigt. Das Workflow-Formular muss am Startknoten hinterlegt sein.
- Keine Detailanzeige: Ist diese Option aktiviert, wird nur die Auswahlliste angezeigt.
Übernehmen: Um Änderungen zu speichern, wählen Sie Übernehmen. Der Dialog bleibt geöffnet.
OK: Um Änderungen zu speichern und den Dialog zu schließen, wählen Sie OK.
Abbrechen: Um den Dialog zu schließen, ohne Änderungen zu speichern, wählen Sie Abbrechen.
Weitere Informationen zum Thema Workflow finden Sie in der Dokumentation ELO Workflow (opens new window).
# Übersicht Workflows
Aufrufbar über: Menüband > Verwalten > Übersichten

In diesem Dialog finden Sie eine Übersicht aller vorhandenen Workflows. Um Details für einen Workflow anzeigen zu lassen, klicken Sie auf den gewünschten Workflow in der linken Auswahlliste.
Information
Mit gedrückter linker Maustaste lassen sich die unterschiedlichen Anzeigebereiche größer oder kleiner schieben. Bewegen Sie dazu den Mauszeiger an den rechten Rand des jeweiligen Anzeigebereichs.
Im linken Bereich sind die Workflows als Tabelle aufgelistet. Im rechten Bereich erscheint der ausgewählte Workflow als Diagramm. Anhand der Farben im Diagramm erkennen Sie den Status des jeweiligen Knotens.
- Grün: Erfolgreich durchlaufener Knoten
- Blau: Aktueller Knoten
- Rot: Eskalierter Knoten
- Grau: Zukünftiger Knoten
# Zustand
Wählen Sie aus, welche Workflows angezeigt werden.
Information
Sie sehen nur Workflows, für die Sie entsprechende Berechtigungen besitzen.
Folgende Optionen stehen zur Auswahl:
- aktiv: Ist diese Option aktiviert, werden ausschließlich aktive Workflows angezeigt.
- erledigt: Ist diese Option aktiviert, werden ausschließlich beendete Workflows angezeigt.
- alle Workflows: Ist diese Option aktiviert, werden alle Workflows angezeigt.
- nur Fristüberschreitungen: Ist diese Option aktiviert, werden ausschließlich eskalierte Workflows angezeigt. Diese Option gilt immer in Kombination mit einer der Optionen aktiv, erledigt oder alle Workflows.
- Felder laden: Ist diese Option aktiviert, werden in der Auswahlliste unter den Spalten mit dem Titel Index die vorhandenen Metadaten angezeigt. Diese Option gilt immer in Kombination mit einer der Optionen aktiv, erledigt oder alle Workflows. Die Option lässt sich auch mit der Option nur Fristüberschreitungen kombinieren.
Beachten Sie
Die Option Felder laden kann zu langen Ladezeiten führen.
# Benutzer
Um die Anzeige zu filtern, suchen Sie über das Suchfeld Alle Benutzer und Gruppen nach einem Benutzer bzw. einer Gruppe. Während Sie tippen, erscheinen Vorschläge. Wählen Sie den gewünschten Benutzer bzw. die gewünschte Gruppe aus.
Um die Auswahl aufzuheben, klicken Sie auf das X-Symbol hinter dem ausgewählten Benutzer bzw. der ausgewählten Gruppe.
Haben Sie einen Benutzer/eine Gruppe ausgewählt, können Sie die Liste zusätzlich über folgende Optionen filtern:
- Eigentümer: Ist diese Option aktiviert, werden ausschließlich Workflows angezeigt, bei denen der gewählte Benutzer/die gewählte Gruppe der Eigentümer ist. Der Eigentümer ist derjenige, der einen Workflow gestartet hat.
- Beliebiger Knoten: Ist diese Option aktiviert, werden ausschließlich Workflows angezeigt, bei denen der gewählte Benutzer/die gewählte Gruppe für mindestens einen Knoten als Bearbeiter eingetragen ist.
- Aktiver Knoten: Ist diese Option aktiviert, werden ausschließlich Workflows angezeigt, bei denen der gewählte Benutzer/die gewählte Gruppe als Bearbeiter des aktiven Knotens eingetragen ist.
# Startdatum (von/bis)
Legen Sie einen Zeitraum fest, damit ein Workflow in der Übersicht angezeigt wird. Das Startdatum des Workflows muss innerhalb dieses Zeitraums liegen.
# Darstellung
Wählen Sie eine Option für die Anzeige der Workflows.
Folgende Optionen stehen zur Auswahl:
- Diagrammanzeige: Ist diese Option aktiviert, werden die Auswahlliste und das Workflow-Diagramm des ausgewählten Workflows angezeigt.
- Listenübersicht: Ist diese Option aktiviert, werden die Auswahlliste und eine detaillierte Listenübersicht des ausgewählten Workflows angezeigt.
- Formularanzeige: Ist diese Option aktiviert, werden die Auswahlliste und das Workflow-Formular des ausgewählten Workflows angezeigt. Das Workflow-Formular muss am Startknoten hinterlegt sein.
- Keine Detailanzeige: Ist diese Option aktiviert, wird nur die Auswahlliste angezeigt.
# Kontextmenü
Einige Funktionen sind nur über das Kontextmenü erreichbar. Sie öffnen das Kontextmenü per Rechtsklick auf die Auswahlliste.

Gehe zu: Über den Menüpunkt Gehe zu springen Sie zum jeweiligen Eintrag im Funktionsbereich Ablage.
Metadaten: Über den Menüpunkt Metadaten öffnen Sie die Metadaten des jeweiligen Eintrags.
Fristverlängerung: Über den Menüpunkt Fristverlängerung bearbeiten Sie die Frist des Workflows.
PDF-Ausgabe: Über den Menüpunkt PDF-Ausgabe speichern Sie den Workflow als PDF-Dokument außerhalb von ELO.
Tabelle in Zwischenablage: Über den Menüpunkt Tabelle in Zwischenablage kopieren Sie die Daten des ausgewählten Workflows in die Windows-Zwischenablage. Von dort übertragen Sie die Daten in ein externes Programm.
Subworkflows anzeigen: Über den Menüpunkt Subworkflows anzeigen öffnen Sie einen weiteren Dialog, der die Subworkflows des ausgewählten Workflows anzeigt.
Workflow beenden: Über den Menüpunkt Workflow beenden stoppen Sie den ausgewählten Workflow. Der Workflow kann anschließend nicht mehr bearbeitet werden.
Workflow dauerhaft entfernen: Über den Menüpunkt Workflow dauerhaft entfernen löschen Sie den ausgewählten Workflow aus dem System. Vor dem endgültigen Löschen erscheint eine Sicherheitsabfrage.
Achtung
Dauerhaft entfernte Workflows können nicht wiederhergestellt werden.
# Allgemeine Buttons
Übernehmen: Um Änderungen zu speichern, wählen Sie Übernehmen. Der Dialog bleibt geöffnet.
OK: Um Änderungen zu speichern und den Dialog zu schließen, wählen Sie OK.
Abbrechen: Um den Dialog zu schließen, ohne Änderungen zu speichern, wählen Sie Abbrechen.
Weitere Informationen zum Thema Workflow finden Sie in der Dokumentation ELO Workflow (opens new window).
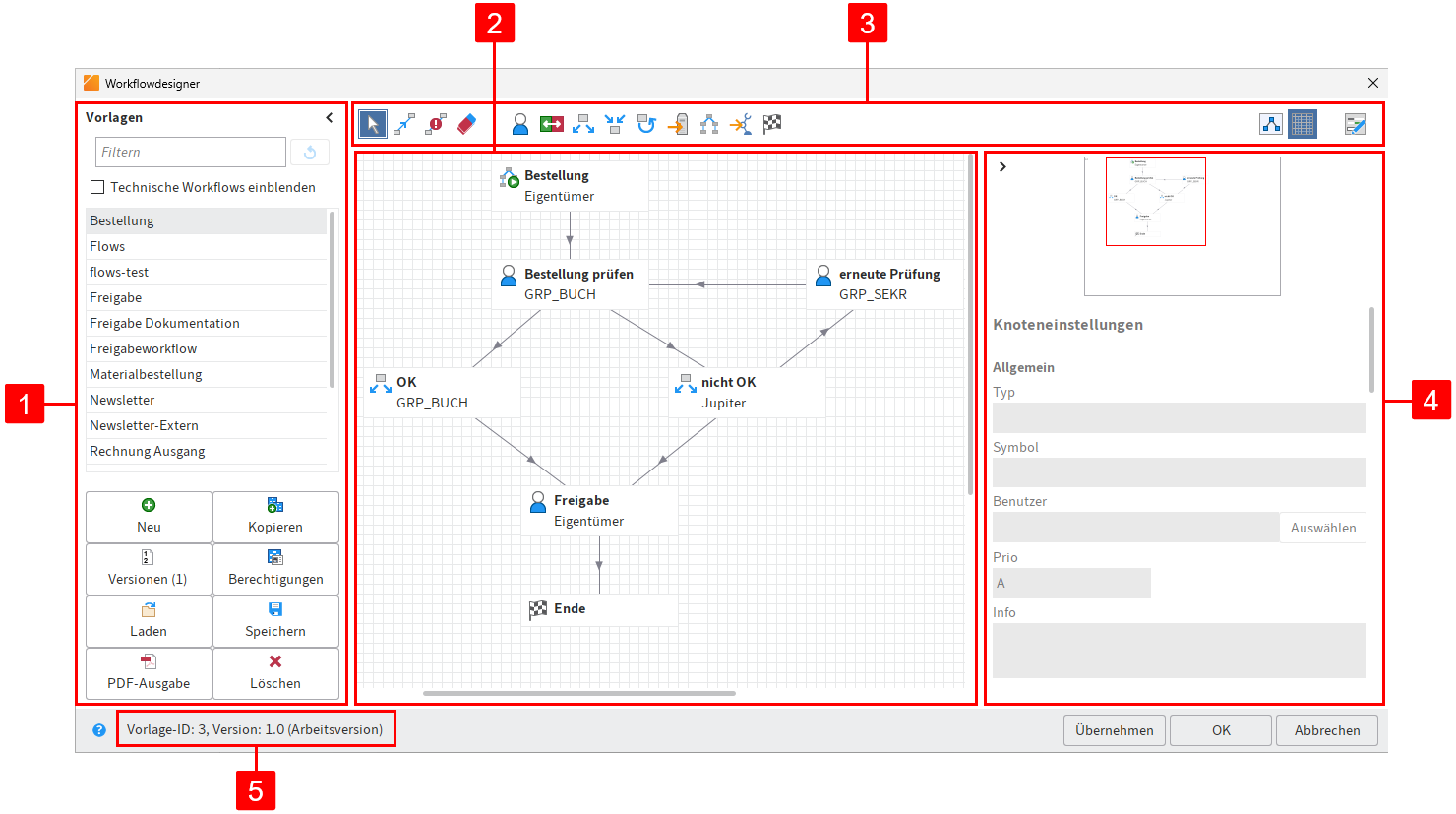
# Workflowdesigner
Information
Der Workflowdesigner ist nicht in ELOprofessional for Small Business verfügbar.
Aufrufbar über: Menüband > Verwalten > System
Mit dieser Funktion öffnen Sie den Workflowdesigner. Im Workflowdesigner erstellen und bearbeiten Sie die Vorlagen für Ihre Workflows.

Markieren Sie eine Vorlage, um die Vorlage in der grafischen Ansicht zu öffnen.
Information
Manche Werkzeuge stehen Ihnen nur im Bearbeitungsmodus zur Verfügung. Um den Bearbeitungsmodus zu aktiveren, wählen Sie Workflow-Vorlage bearbeiten.
Der Workflowdesigner besteht aus folgenden Bereichen:
1 Vorlagen: In der Spalte Vorlagen auf der linken Seite werden alle vorhandenen Workflow-Vorlagen aufgelistet. Mit einem Klick auf einen Eintrag öffnen Sie die grafische Ansicht. Der Workflow wird als Diagramm im mittleren Bereich angezeigt.
Um technische Workflows einzublenden, setzen Sie einen Haken in der Checkbox.
Information
Über das Pfeilsymbol lässt sich die Spalte Vorlagen ein- bzw. ausklappen.
Außerdem finden Sie in der Spalte folgende Buttons für die Verwaltung von Workflow-Vorlagen:
Neu: Erstellen Sie eine neue Workflow-Vorlage.
Kopieren: Kopieren Sie eine in der Liste Vorlagen markierte Workflow-Vorlage. Übernehmen Sie damit die enthaltenen Einstellungen.
Versionen: Hier verwalten Sie die Versionen einer Workflow-Vorlage.
Berechtigungen: Hier nehmen Sie Berechtigungseinstellungen für die Workflow-Vorlage vor.
Laden: Laden Sie eine schon erstellte und abgespeicherte Workflow-Vorlage.
Speichern: Speichern Sie die Workflow-Vorlage extern.
PDF-Ausgabe: Erstellen Sie eine Übersicht der Workflow-Vorlage als PDF.
Löschen: Löschen Sie die ausgewählte Workflow-Vorlage.
2 Zeichenbereich: Im Zeichenbereich werden die Workflow-Vorlagen grafisch dargestellt. Dort sehen Sie, aus welchen Stationen (Knoten) und Elementen ein Workflow besteht und welche Verbindungen zwischen den Stationen bestehen.
3 Symbolleiste: Hier finden Sie die Werkzeuge zum Erstellen und Bearbeiten einer Workflow-Vorlage.
4 Knoteneditor: Dieser Bereich untergliedert sich in ein Vorschaufenster und den Bereich Knoteneinstellungen. Im Bereich Knoteneinstellungen nehmen Sie die Einstellungen für die einzelnen Knoten vor.
5 Statusleiste: Hier finden Sie die ID der Workflow-Vorlage, die aktuelle Version und die Knoten-ID des gewählten Workflow-Knotens.
Übernehmen: Um Änderungen zu speichern, wählen Sie Übernehmen. Der Dialog bleibt geöffnet.
Weitere Informationen zum Thema Workflow finden Sie in der Dokumentation ELO Workflow (opens new window).
# Formulardesigner
Aufrufbar über: Menüband > Verwalten > System

Über den Dialog Formulardesigner gestalten und verwalten Sie ELO Formulare, die im Formular-basierten Workflow verwendet werden. Je nach gewählter Funktion erscheinen unterschiedliche Inhalte und Buttons. Nachfolgend sind die Grundfunktionen erklärt.
# Werkzeugleiste
Im oberen Teil des Dialogs befindet sich die Werkzeugleiste. Die Werkzeuge unterscheiden sich je nach gewählter Funktion.
Formular: Um ein neues Formular anzulegen, wählen Sie Formular. Ein Formular kann mehrere Templates (Vorlagen) enthalten.
Template: Über den Button Template erstellen Sie ein neues Template (Vorlage) für ein Formular. Templates sind die Grundbausteine für Formulare. Ein Formular kann sich aus mehreren Templates und/oder Tabellen zusammensetzen.
Tab-Gruppe: Über den Button Tab-Gruppe erstellen Sie eine neue Tab-Gruppe. Auf Tab-Gruppen lassen sich Formulare in unterschiedliche Tabs unterteilen. Dadurch lassen sich große Formulare übersichtlicher gestalten.
Tabelle: Über den Button Tabelle erstellen Sie eine neue Tabelle. Tabellen sind eine Sonderform der Templates. Über Tabellen-Templates haben Sie die Möglichkeit, Daten in Tabellenform zu erfassen und über spezielle Map-Felder in der Datenbank zu speichern.
Aktualisieren: Über den Button Aktualisieren laden Sie die Daten der Formulare erneut. Dies ist notwendig, wenn Sie beispielsweise ein Bild geladen haben, das im Formular verwendet werden soll.
Schließen: Schließen Sie mit diesem Button den Formulardesigner.
Zuweisung: Über den Button Zuweisung öffnen Sie ein Untermenü. In diesem Untermenü weisen Sie einzelnen Masken Formulare zu. Diese Formulare werden, bei entsprechender Einstellung, anstatt der Metadatenvorschau angezeigt. Über das Formular lassen sich die Metadaten bearbeiten. Wurde kein Formular zugewiesen, verwendet ELO ein Standardformular.
# Formulare
Im Bereich Formulare finden Sie eine Liste mit allen vorhandenen Formularen.
# Bausteine zu
Im Bereich Bausteine zu finden Sie alle vorhandenen Bausteine des gewählten Formulars. Als Bausteine gelten Templates, Tabellen, Tab-Gruppen und Benutzerskripte.
Weitere Informationen zum Thema Workflow finden Sie in der Dokumentation ELO Workflow (opens new window).