# Reverse Proxys
ELO Modern Authentication est compatible avec Reverse Proxy, si celui-ci envoient l'en-tête X-Forwarded.
# Bases
ELO Moderne Authentication fonctionne de la manière suivante :
- L'utilisateur s'authentifie via le fournisseur d'identité ou localement, selon l'application.
- Le navigateur est redirigé vers ELO après l'authentification.
L'assignation des utilisateurs se font toujours en fonction de l'adresse e-mail enregistrée.
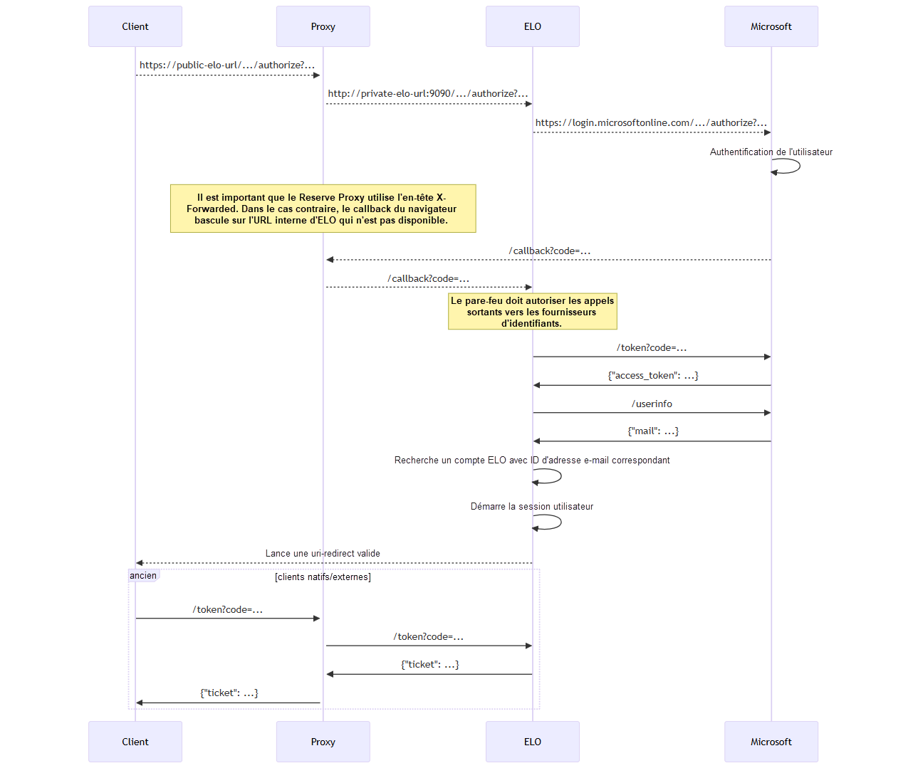
# Déroulement
Le plan de déroulement suivant montre le principe de la connexion via ELO Modern Authentication et Microsoft Azure.

# Exemple
https://example.org --proxy to-> http://private-network-vm:9090
Dans cet exemple, le proxy doit envoyer les en-têtes suivants à chaque requête HTTP :
X-Forwarded-Proto: https
X-Forwarded-Host: example.org
X-Forwarded-Port: 443
Sinon, le plug-in Auth2 ne sait que de l'URL locale http://private-network-vm:9090, mais pas que la demande a été transmise. Cela entraîne des redirections erronées et d'autres problèmes.
# Vérification des réglages de header
Certains reverse proxys ajoutent ces en-têtes automatiquement, pour d'autres, c'est optionnel. Pour certains reverse proxys, cela doit être configuré explicitement.
Pour vérifier si les en-têtes sont correctement configurés, connectez-vous à la console d'administration ELO avec votre nom d'utilisateur et votre mot de passe. Même si le processus de connexion n'est pas terminé en raison d'une mauvaise redirection à la fin, vous pouvez accéder à la page d'état d'ELO Modern Authentication :
https://<Server>:<Port>/ix-<Repository>/plugin/de.elo.ix.plugin.rest/auth2/status
La page d'état indique sous request si le proxy transmet correctement les en-têtes et à quoi ressemblent les URL reçues.

- Redémarrez le serveur d'indexation ELO.
# Proxy d'application Microsoft
Si le message Invalid redirect_uri / response_type est affiché dans le navigateur lors de la connexion avec ELO Modern Authentication (Auth2) via un proxy d'application Microsoft-Entra, la configuration suivante peut être adaptée dans le portail Microsoft-Azure afin que la connexion soit effectuée avec succès.
Authentifiez-vous au portail Microsoft Azure : https://portal.azure.com/ (opens new window).
Sélectionnez Microsoft Entra ID.
Sélectionnez Administrer > Applications d'entreprise dans la barre latérale.
Sélectionnez l'application correspondante.
L'aperçu pour l'application s'affiche.
Dans la barre latérale, sélectionnez Administrer > Proxy d'application.
Sélectionnez l'onglet Avancé.
Désactivez les options Traduire les URL dans les headers et Traduire les URL dans le texte de l'application.
